2025-06-19 10:06:59
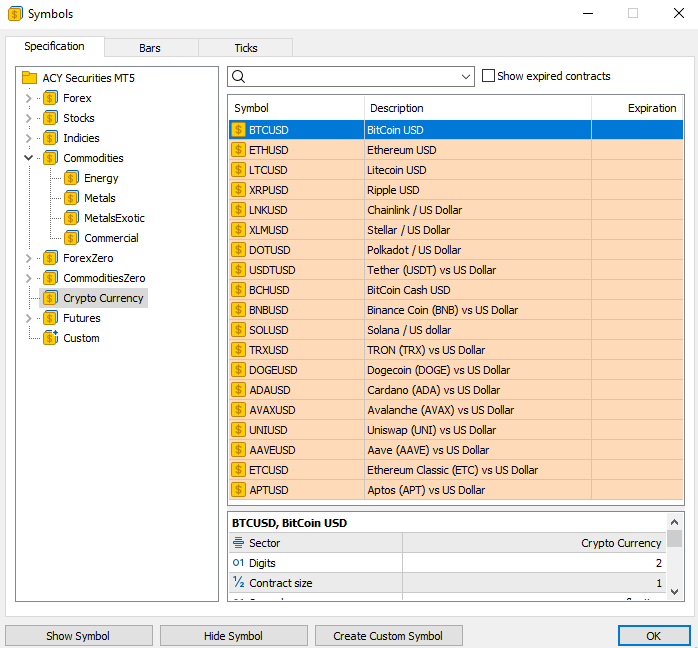
全球领先的多元资产差价合约经纪商 ACY证券(ACY Securities) 今日宣布,新增10个加密货币差价合约产品,即从原有的9个增加至19个,并在 MT4、MT5 和 ACY交易平台等实盘平台上同步提供24/7全天候交易服务。
此次扩展旨在积极回应ACY客户及基金经理对于加密货币市场更广泛接入渠道和更高交易灵活性的不断增长需求。
这一更新自即日起正式生效,客户现已可在任意时间(包括周末)交易共20种加密货币差价合约,包括BTCUSD、ETHUSD、SOLUSD、XRPUSD、ADAUSD等主流币种。

该项升级不仅使交易者能够全天候参与波动剧烈、充满机会的加密货币市场,实时把握每一个交易机会,同时也为我们的交易系统开发人员提供了实践支持,鼓励他们引导客户在周末通过小仓位实盘操作,练习规则化交易策略
AC证券首席运营官 Ashley Jessen 在谈及此次扩展时表示:
“加密货币市场从不休眠,我们的客户也不应在交易能力上受到时间限制。通过扩大数字资产产品范围并提供 24/7 全天候交易服务,我们为严肃对待交易的客户提供了所需的工具与灵活性。无论是周六深夜还是周一清晨,我们都希望客户在市场波动时能够自信应对、及时行动。目前已有部分客户开始利用我们的自动化 AI 交易工具和免费 MetaTrader 脚本,根据自身系统规则把握市场机会。”
通过新增10个加密货币差价合约交易对及推出周末交易服务,ACY持续响应客户需求,进一步拓宽数字资产市场的交易通道,创造更多实时交易机会。这些更新赋能不同经验层级的交易者,实现策略多元化,抓住更多交易机会,跟随加密货币跟单策略,并以更灵活自主的方式参与全球差价合约市场。
客户可通过 MT4、MT5 及 ACY 交易平台(桌面版和移动端)访问全部20个加密货币差价合约交易对。
点击此处查看完整交易对列表并立即开始交易,请访问:https://acyasia-cn.com
延伸閱讀